Mapa Conceptual De Procesadores De Texto
El impacto de la tecnología en la comunicación ha influido tanto en los individuos empresas. UE QUE LE DE AYUDA4 QUIERO GANAR MAS Y MAS DINERO5-TU PERRO ME MORDIO TU LO VISTE6.
Mapa conceptual Procesadores de Texto.

Mapa conceptual de procesadores de texto. El mapa nos muestra lo que podemos hacer dentro del procesador de textos con que nos podemos enlazar etc. Comprensión de textos existen los mapas conceptuales. MAPA CONCEPTUAL DE LOS PROCESADORES DE TEXTO procesador de texto.
El contenido ya publicado estará propenso a sufrir de plagio. Mapa conceptual con el tema procesadores de texto en línea 1 Ver respuesta. Una de las tantas aplicaciones de mapas conceptuales es organizar y representar las ideas principales de un tema de estudio de una manera breve y simple.
Con esta función podrás almacenar acceder mover y eliminar distintos archivos de la. Título del trabajo. En esta asignatura aprenderemos a usar el procesador de textos llamado Word de la empresa Microsoft así como las características que tienen los principales documentos que utilizamos diariamente en una oficina.
Los Mapas Conceptuales Y Los Procesadores De Texto Función administrar archivos. Crear un mapa mental. Correctores de ortografa y gramtica as como diccionarios multilinges y de sinnimos o tesauros que El procesador de texto es un tipo de aplicacin inforfacilitan en gran medida la labor de redaccin.
Resuelve las siguientes operaciones1 -642-3132 64--123 -7-64 -45374-21565 -3712. EL AUTOTEHOCO EL PUESTO DE ELMI AMIGA Y YO AUN NO LLEGAMOSBESO ES PARA MI9-DE COMIDA A ESOS NINOS10-SE QUE APROBARE EL CURSOpueden ayudar please C. PROCESADOR DE TEXTOS - Mapa Mental.
Procesadores de texto - Mapa Conceptual. Mapa conceptual procesador de texto. Procesadores de texto On- Line Ing.
EL PROCESADOR DE TEXTO ES MUY IMPORTANTE PARA NUESTROS TRABAJOS YA QUE NOS PERMITE DISEÑAR NUESTROS TRABAJOS. Mapa conceptual procesadores de texto - View presentation slides online. 341 Permite tener la informacion en papel.
Creado por Sara Paola Romero Manguia. Mapa Mental sobre procesador de texto con énfasis en Microsoft Word elaborado para dictar Microclase del Curso Metodología de la Instrucción. Blog de notas Microsoft Word- Tiny Easy Word- KOffice- WordPad Abiword Writer de OpenOffice Google Docs- Es un procesador de textos básico pos.
Crear un mapa mental. Procesadores de texto - Mapa Conceptual. Sabes cómo presentar la información de.
Por Miguel Angel Marquez Batalla - hace 8 años. Interpreta lo que tú teclees y a partir de tu input dibuja un mapa mental. Mapa Conceptual Procesador de Textos PP Comprensión Lectora Proyecto de Investigación.
Por JUAN CARLOS DOMINGUEZ CUEVAS - hace 3 años. Mapa conceptual procesador de texto. Haz clic aquí para centrar el mapa.
Mtica para la creacin edicin modicacin y procesamiento de documentos de texto con formato tal como el tipo y tamao de la tipografa adicin de grcos etc a diferencia de los editores de texto que manejan solo 2 Tipos texto. Solo los miembros de este blog pueden publicar comentarios. 331 Permite que el docuemnto sea mas accesible a la lectura.
Desde el procesador de texto publicado a las 13 oct 2009 054 por LARA ELIZABETH RODRIGUEZ PIMIENTA Un mapa conceptual es una herramienta gráfica que permite organizar un. Aplicaciones de las derivadas. Procesadores de texto on line mapa conceptual.
Al presentarse fallas de luz se puede perder la. Por Juan Fernández Cano - hace 2 años. Haz clic aquí para centrar el mapa.
Es un generador muy versátil con el que es posible desarrollar una gran variedad de tipos de mapas conceptuales. No necesita ningún tipo de registro es tan sencillo como acceder a su web teclear el vocabulario que desees y pulsar el botón Convertir en mapa mental Convert to Mind Map. Haz clic aquí para centrar el mapa.
Text 2 Mind Map es una aplicación web que te convierte al instante un listado de palabras u oraciones en un mapa mental. El último nivel de un mapa conceptual es dar ejemplo de los conceptos no tiene que ser en todos lo cual es sencillo en los que son concretos. Show full summary Hide full summary Similar.
Procesadores de Texto - Mapa Mental.

Calameo Tecnologia Mapa Conceptual

Pin On Crear Una Mapa Conceptual

Con El Tiempo La Informacion Se Hace Dinero Mapa Conceptual De Procesador De Texto
El Procesador De Texto Word Mapa Mental Amostra
![]()
Mapa Conceptual Procesador De Texto

Mapa Conceptual Procesador De Texto

Mapa Conceptual E Learning B Learning Y M Learning Educacion Virtual Educacion Mapa Conceptual

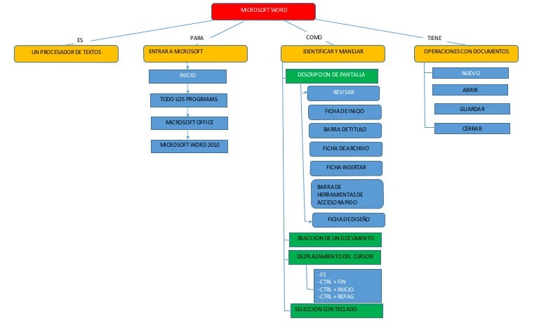
Mapa Conceptual De Microsoft Word
Historia De Los Procesadores De Texto Mapa Mental

Mapa Conceptual Partes Del Computador Mapa Conseptual Mapa Conceptual Mapas

Prospectiva Mapa Conceptual Prospectiva Mapa Conceptual Mapas Definiciones

Educativa Mapas Conceptuales Sobre Microblogging Educativo Mapa Conceptual Mapas Profesora Y Alumno

Procesador De Texto Word Educacion Artistica Y Tecnologia E Informatica

Calameo Mapa Conceptual De Arana

Procesadores De Texto On Line Mapa Conceptual

Mapa Conceptual De Textos Argumentativos Busqueda De Google








Posting Komentar untuk "Mapa Conceptual De Procesadores De Texto"